반응형
OS : Mac
IntelliJ IDEA에서 Serializable을 implements 한 경우에 serialVersionUID를 생성해줘야하는데요.
자동으로 값을 생성해주려면 간단히 옵션을 체크해줘야 합니다.

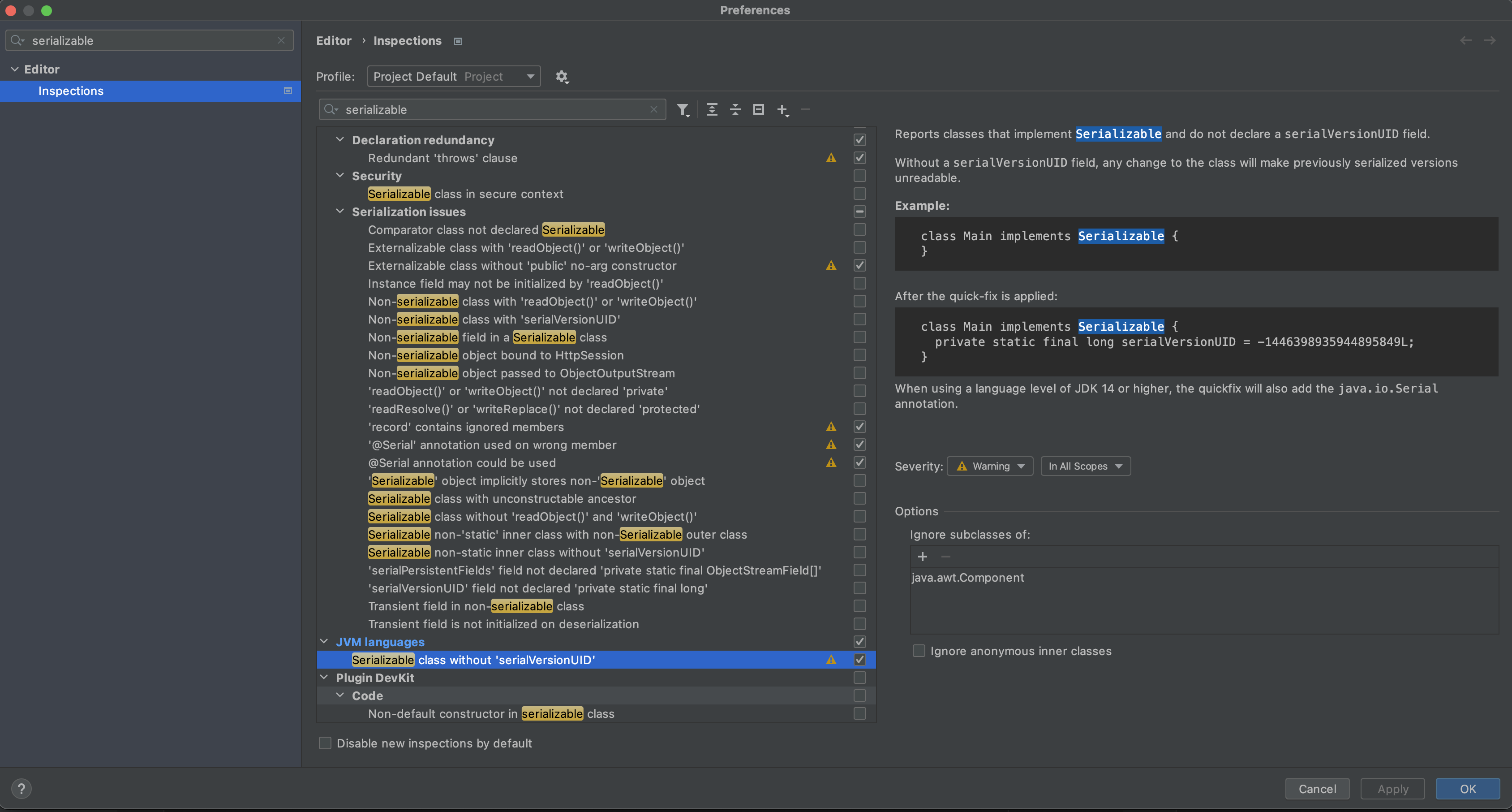
IntelliJ IDEA > Preferences..를 선택합니다.

검색창에 "serialization"을 쳐보면 Editor > Inspections > JVM languages 를 확인할 수 있습니다.
Serializable class without 'serialVersionUID'를 체크해줍니다.

Mac 기준으로 단축키 option + Enter를 누르면 "Create constant field 'serialVersionUID' 가 나타난 것을 확인할 수 있습니다.
(혹시 단축키를 눌러도 뜨지 않는다면 인텔리제이를 다시 시작하시면 됩니다. 제 경우엔 다시 시작하니, 보였습니다.)

결론
IntelliJ IDEA > Preferences.. > Editor > Inspections > JVM languages > Serializable class without 'serialVersionUID' 체크
완성된 코드
import java.io.Serializable;
public class ResponseTest implements Serializable {
private static final long serialVersionUID = 1977936443460921608L;
}
반응형
'개발&프로그래밍' 카테고리의 다른 글
| 컨테이너 인프라 환경을 지원하는 도구 - 쿠버네티스 Kubenetes (0) | 2022.05.21 |
|---|---|
| 컨테이너 인프라 환경을 지원하는 도구 - 도커 Docker (1) | 2022.05.20 |
| [JAVA] JDK19를 대상으로 하는 Features (0) | 2022.04.28 |
| [JAVA] 변수 생성과 변수 이름 규칙 (0) | 2022.04.27 |
| [JAVA] Var 타입 (0) | 2022.04.26 |
댓글